☰

Current Page

Main Menu

Home
Home

Latest Changes (Globally)

Previous Next
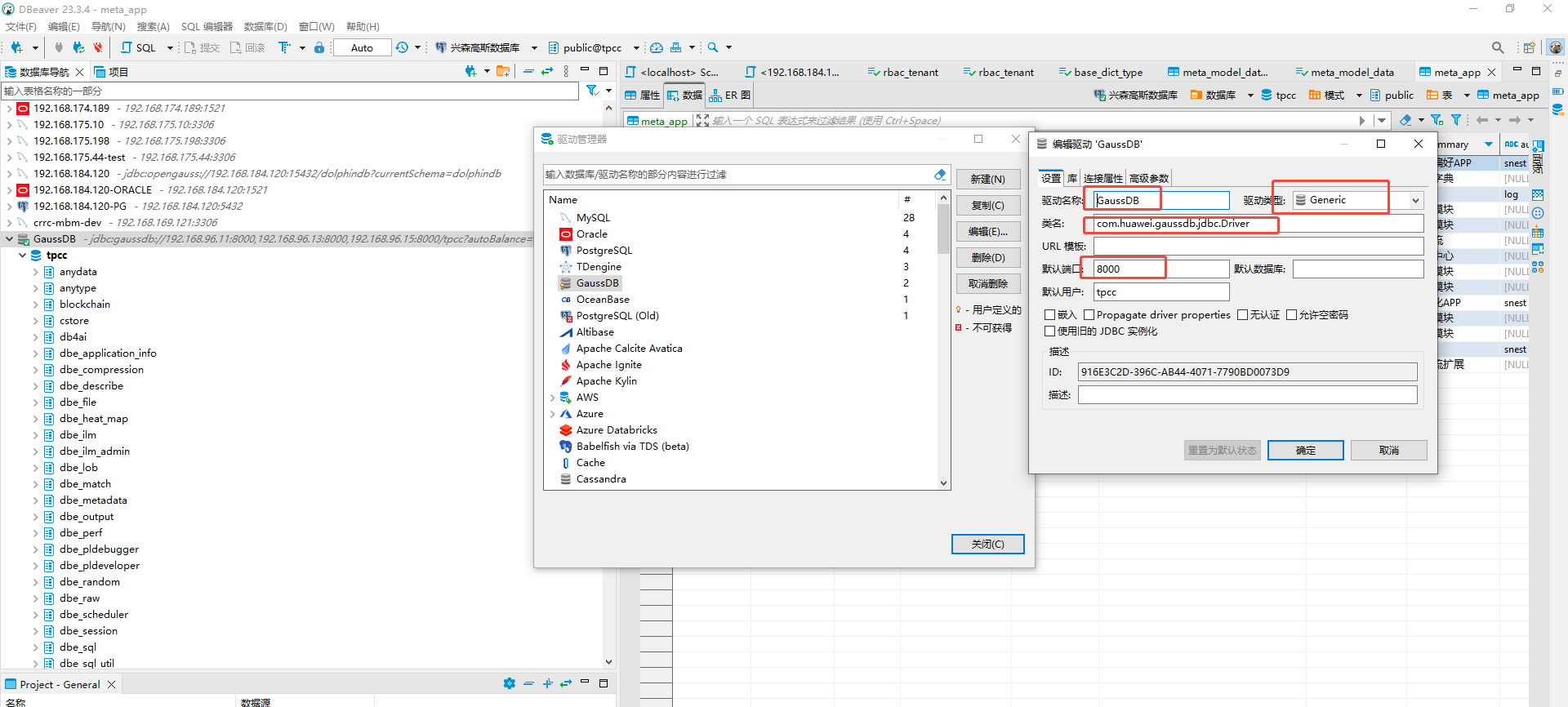
  •  Anonymous April 09, 2025 Uploaded file to uploads/Home/gaussdb_3.png
    uploads/Home/gaussdb_3.png
    6fdfa52
  •  Anonymous April 09, 2025 Uploaded file to uploads/Home/gaussdb_2.png
    uploads/Home/gaussdb_2.png
    276dedd
  •  Anonymous April 09, 2025 Uploaded file to uploads/Home/gaussdb_1.png
    uploads/Home/gaussdb_1.png
    27ad05a
  •  Anonymous April 09, 2025 Updated 用DBeaver客户端连接高斯数据库.md (markdown)
    用DBeaver客户端连接高斯数据库.md
    f35f011
  •  Anonymous April 09, 2025 Updated 用DBeaver客户端连接高斯数据库.md (markdown)
    用DBeaver客户端连接高斯数据库.md
    f1d12a5
  •  Anonymous April 09, 2025 Uploaded file to uploads/Home/image-20250409161828110.png
    uploads/Home/image-20250409161828110.png
    299e4b7
  •  Anonymous April 09, 2025 Uploaded file to uploads/Home/image-20250409161738656.png
    uploads/Home/image-20250409161738656.png
    2708001
  •  Anonymous April 09, 2025 Uploaded file to uploads/Home/image-20250409161636762.png
    uploads/Home/image-20250409161636762.png
    8685274
  •  Anonymous April 09, 2025 Uploaded file to uploads/%E7%94%A8DBeaver%E5%AE%A2%E6%88%B7%E7%AB%AF%E8%BF%9E%E6%8E%A5%E9%AB%98%E6%96%AF%E6%95%B0%E6%8D%AE%E5%BA%93/image-20250409161636762.png
    uploads/%E7%94%A8DBeaver%E5%AE%A2%E6%88%B7%E7%AB%AF%E8%BF%9E%E6%8E%A5%E9%AB%98%E6%96%AF%E6%95%B0%E6%8D%AE%E5%BA%93/image-20250409161636762.png
    123a363
  •  Anonymous April 09, 2025 Created GaussDB (markdown)
    用DBeaver客户端连接高斯数据库.md
    27c1ec8